dir.by  
Programming, development, testing
ASP.NET MVC (web сайт на архитектуре Model-View-Controller)
Пример: Аутентификация (login/register/logout) в ASP.NET MVC используя аутентификацию форм FormsAuthentication.SetAuthCookie(model.Name, true);
  Looked at 17922 times       Comments 11  
 Last Comment: (21 April 2020 11:24) [bgcolor=orange]Чтобы сохранять в базу пользователя... read...       Write a comment...
 Пример: Аутентификация (login/register/logout) в ASP.NET MVC используя аутентификацию форм FormsAuthentication.SetAuthCookie(model.Name, true); 
last updated: 13 January 2019
Пример работает так:
• мы создаем таблицу в базе данных с полями login, password

при регистрации пользователя мы добавляем login, password в нашу таблицу базы данных.

при логине (пользователь вводит login и password).
Получаем введенный login, password и ищем в базе данных.
Если нашли значит пользователя будем логинить (сохраняем его в cookie через Аутентификация форм FormsAuthentication.SetAuthCookie(model.Name, true);

при logout мы удаляем пользовател из cookie
Шаг 1. Создаем новый ASP.NET MVC проект в Visual Studio 2017
Шаг 2. В web.config включаем аутентификацию форм
Внутри секции <system.web> добавим
<authentication mode="Forms">
     <forms name="cookies" timeout="2880" loginUrl="~/Account/Login" ></forms>
</authentication>
  Файл web.config
<?xml version="1.0" encoding="utf-8"?>
<!--
     For more information on how to configure your ASP.NET application, please visit
     https://go.microsoft.com/fwlink/?LinkId=301880
-->

<configuration>
     <appSettings>
          <add key="webpages:Version" value="3.0.0.0"/>
          <add key="webpages:Enabled" value="false"/>
          <add key="ClientValidationEnabled" value="true"/>
          <add key="UnobtrusiveJavaScriptEnabled" value="true"/>
     </appSettings>
     <system.web>
          <compilation debug="true" targetFramework="4.6.1"/>
          <httpRuntime targetFramework="4.6.1"/>
          <authentication mode="Forms">
               <forms name="cookies" timeout="2880" loginUrl="~/Account/Login" />
          </authentication>
     </system.web>
     <runtime>
          <assemblyBinding xmlns="urn:schemas-microsoft-com:asm.v1">
               <dependentAssembly>
                    <assemblyIdentity name="System.Web.Helpers" publicKeyToken="31bf3856ad364e35"/>
                    <bindingRedirect oldVersion="1.0.0.0-3.0.0.0" newVersion="3.0.0.0"/>
               </dependentAssembly>
               <dependentAssembly>
                    <assemblyIdentity name="System.Web.WebPages" publicKeyToken="31bf3856ad364e35"/>
                    <bindingRedirect oldVersion="1.0.0.0-3.0.0.0" newVersion="3.0.0.0"/>
               </dependentAssembly>
               <dependentAssembly>
                    <assemblyIdentity name="System.Web.Mvc" publicKeyToken="31bf3856ad364e35"/>
                    <bindingRedirect oldVersion="1.0.0.0-5.2.4.0" newVersion="5.2.4.0"/>
               </dependentAssembly>
          </assemblyBinding>
     </runtime>
     <system.codedom>
          <compilers>
               <compiler language="c#;cs;csharp" extension=".cs" type="Microsoft.CodeDom.Providers.DotNetCompilerPlatform.CSharpCodeProvider, Microsoft.CodeDom.Providers.DotNetCompilerPlatform, Version=2.0.0.0, Culture=neutral, PublicKeyToken=31bf3856ad364e35" warningLevel="4" compilerOptions="/langversion:default /nowarn:1659;1699;1701"/>
               <compiler language="vb;vbs;visualbasic;vbscript" extension=".vb" type="Microsoft.CodeDom.Providers.DotNetCompilerPlatform.VBCodeProvider, Microsoft.CodeDom.Providers.DotNetCompilerPlatform, Version=2.0.0.0, Culture=neutral, PublicKeyToken=31bf3856ad364e35" warningLevel="4" compilerOptions="/langversion:default /nowarn:41008 /define:_MYTYPE=\"Web\" /optionInfer+"/>
          </compilers>
     </system.codedom>
</configuration>
Установив mode="Forms", мы тем самым подключаем аутентификацию форм.
name
имя для куки-набора. Значение по умолчанию - ".ASPXAUTH"
path
задает путь для куки-наборов. Значение по умолчанию - "/"
timeout
определяет срок действия куков в минутах
loginUrl
адрес для аутентификации пользователя. Значение по умолчанию - "~/Account/Login"
...
Шаг 3. Добавляем библиотеку Entity Framework используя NuGet
Шаг 4. Создаем соединиение с Базой данных Microsoft SQL Server в файле Web.config
Добавляем соединение <connectionStrings>...</connectionStrings> к Базе данных в файле Web.config
Новые добавленные строчки помеченные синим
  Файл web.config
<?xml version="1.0" encoding="utf-8"?>
<!--
     For more information on how to configure your ASP.NET application, please visit
     https://go.microsoft.com/fwlink/?LinkId=301880
-->

<configuration>
     <configSections>
          <!-- For more information on Entity Framework configuration, visit http://go.microsoft.com/fwlink/?LinkID=237468 -->
          <section name="entityFramework" type="System.Data.Entity.Internal.ConfigFile.EntityFrameworkSection, EntityFramework, Version=6.0.0.0, Culture=neutral, PublicKeyToken=b77a5c561934e089" requirePermission="false" />
     </configSections>
     <appSettings>
          <add key="webpages:Version" value="3.0.0.0" />
          <add key="webpages:Enabled" value="false" />
          <add key="ClientValidationEnabled" value="true" />
          <add key="UnobtrusiveJavaScriptEnabled" value="true" />
     </appSettings>
     <system.web>
          <compilation debug="true" targetFramework="4.6.1" />
          <httpRuntime targetFramework="4.6.1" />
          <authentication mode="Forms">
               <forms name="cookies" timeout="2880" loginUrl="~/Account/Login" />
          </authentication>
     </system.web>
     <runtime>
          <assemblyBinding xmlns="urn:schemas-microsoft-com:asm.v1">
               <dependentAssembly>
                    <assemblyIdentity name="System.Web.Helpers" publicKeyToken="31bf3856ad364e35" />
                    <bindingRedirect oldVersion="1.0.0.0-3.0.0.0" newVersion="3.0.0.0" />
               </dependentAssembly>
               <dependentAssembly>
                    <assemblyIdentity name="System.Web.WebPages" publicKeyToken="31bf3856ad364e35" />
                    <bindingRedirect oldVersion="1.0.0.0-3.0.0.0" newVersion="3.0.0.0" />
               </dependentAssembly>
               <dependentAssembly>
                    <assemblyIdentity name="System.Web.Mvc" publicKeyToken="31bf3856ad364e35" />
                    <bindingRedirect oldVersion="1.0.0.0-5.2.4.0" newVersion="5.2.4.0" />
               </dependentAssembly>
          </assemblyBinding>
     </runtime>
     <system.codedom>
     <compilers>
               <compiler language="c#;cs;csharp" extension=".cs" type="Microsoft.CodeDom.Providers.DotNetCompilerPlatform.CSharpCodeProvider, Microsoft.CodeDom.Providers.DotNetCompilerPlatform, Version=2.0.0.0, Culture=neutral, PublicKeyToken=31bf3856ad364e35" warningLevel="4" compilerOptions="/langversion:default /nowarn:1659;1699;1701" />
               <compiler language="vb;vbs;visualbasic;vbscript" extension=".vb" type="Microsoft.CodeDom.Providers.DotNetCompilerPlatform.VBCodeProvider, Microsoft.CodeDom.Providers.DotNetCompilerPlatform, Version=2.0.0.0, Culture=neutral, PublicKeyToken=31bf3856ad364e35" warningLevel="4" compilerOptions="/langversion:default /nowarn:41008 /define:_MYTYPE=\"Web\" /optionInfer+" />
          </compilers>
     </system.codedom>
     <connectionStrings>
          <add name="MyConnection1" connectionString="Data Source=EVGENI\MSSQLSERVER2012;Initial Catalog=MyDatabase1;Integrated Security=True;" providerName="System.Data.SqlClient" />
     </connectionStrings>
     <entityFramework>
          <defaultConnectionFactory type="System.Data.Entity.Infrastructure.SqlConnectionFactory, EntityFramework" />
          <providers>
               <provider invariantName="System.Data.SqlClient" type="System.Data.Entity.SqlServer.SqlProviderServices, EntityFramework.SqlServer" />
          </providers>
     </entityFramework>
</configuration>
На заметку!
Initial Catalog=MyDatabase1 это название базы данных. Если такое название не существует то новая база данных будет создана.
name="MyConnection1" пишем любой текст это имя соединения. Это имя соединения будем использовать в C# классах.
Data Source=EVGENIMSSQLSERVER2012 это имя сервера базы данных (SQL Server name). Сервер базы данных может находится локально или на другом компьютере. Имя сервера базы данных появляется при открытии SQL Server Management Studio (на картинке нарисовано).
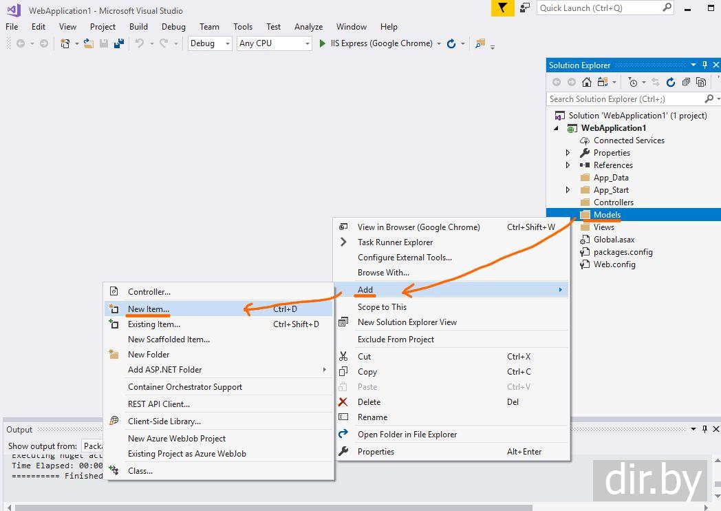
Шаг 5. Добавим файл UserContext.cs в папку Models (класс User и класс UserContext для работы с Базой данных)
Нажмем правой клавишей мыши на папку "Models"AddNew Item
  C#     В файле UserContext.cs напишем код
using System;
using System.Collections.Generic;
using System.Linq;
using System.Web;

using System.Data.Entity;

namespace WebApplication1.Models
{
     public class UserContext : DbContext
     {
          public UserContext() : base("MyConnection1")
          {
          }

          public DbSet<User> Users { get; set; }
     }

     public class User
     {
          public int Id { get; set; }
          public string Email { get; set; }
          public string Password { get; set; }
          public int Age { get; set; }
     }
}
Шаг 6. Добавим файл UserLoginRegister.cs в папку Models (класс UserLogin и класс UserRegister)
При логине в форме мы будем использовать
класс UserLogin

При регистрации в форме мы будем использовать
класс UserRegister

Добавим файл UserLoginRegister.cs в папку Models
  C#     В файле UserLoginRegister.cs напишем код
using System;
using System.Collections.Generic;
using System.Linq;
using System.Web;
using System.ComponentModel.DataAnnotations;

namespace WebApplication1.Models
{
     public class UserLogin
     {
          [Required]
          public string Name { get; set; }

          [Required]
          [DataType(DataType.Password)]
          public string Password { get; set; }
     }

     public class UserRegister
     {
          [Required]
          public string Name { get; set; }

          [Required]
          [DataType(DataType.Password)]
          public string Password { get; set; }

          [Required]
          [DataType(DataType.Password)]
          [Compare("Password", ErrorMessage = "Пароли не совпадают")]
          public string ConfirmPassword { get; set; }

          [Required]
          public int Age { get; set; }
     }
}
Шаг 7. Добавляем HomeController
Чтобы добавить контроллер в наш проект в окне Solution Explorer нажимаем правой клавишей мыши на
ControllersAddController
  C#     В файле HomeController.cs напишем код
using System;
using System.Collections.Generic;
using System.Linq;
using System.Web;
using System.Web.Mvc;
using WebApplication1.Models;
using System.Web.Security;

namespace WebApplication1.Controllers
{
     public class HomeController : Controller
     {
          public ActionResult Index()
          {
               return View();
          }

          public ActionResult Login()
          {
               return View();
          }

          [HttpPost]
          [ValidateAntiForgeryToken]
          public ActionResult Login(UserLogin model)
          {
               if (ModelState.IsValid)
               {
                    // поиск пользователя в бд
                    User user = null;
                    using (UserContext db = new UserContext())
                    {
                         user = db.Users.FirstOrDefault(u => u.Email == model.Name && u.Password == model.Password);

                    }
                    if (user != null)
                    {
                         FormsAuthentication.SetAuthCookie(model.Name, true);
                         return RedirectToAction("Index", "Home");
                    }
                    else
                    {
                         ModelState.AddModelError("", "Пользователя с таким логином и паролем нет");
                    }
               }

               return View(model);
          }

          public ActionResult Register()
          {
               return View();
          }

          [HttpPost]
          [ValidateAntiForgeryToken]
          public ActionResult Register(UserRegister model)
          {
               if (ModelState.IsValid)
               {
                    User user = null;
                    using (UserContext db = new UserContext())
                    {
                         user = db.Users.FirstOrDefault(u => u.Email == model.Name);
                    }
                    if (user == null)
                    {
                         // создаем нового пользователя
                         using (UserContext db = new UserContext())
                         {
                              db.Users.Add(new User { Email = model.Name, Password = model.Password, Age = model.Age });
                              db.SaveChanges();

                              user = db.Users.Where(u => u.Email == model.Name && u.Password == model.Password).FirstOrDefault();
                         }
                         // если пользователь удачно добавлен в бд
                         if (user != null)
                         {
                              FormsAuthentication.SetAuthCookie(model.Name, true);
                              return RedirectToAction("Index", "Home");
                         }
                    }
                    else
                    {
                         ModelState.AddModelError("", "Пользователь с таким логином уже существует");
                    }
               }

               return View(model);
          }

          public ActionResult Logoff()
          {
               FormsAuthentication.SignOut();
               return RedirectToAction("Index", "Home");
          }
     }
}
Шаг 8. Добавляем View с названием Index
Нажимаем правой клавишей мыши по методу Index в файле HomeController.cs и нажимаем на Add View ...
  В файле Index.cshtml напишем код
@{
Layout = null;
}

<!DOCTYPE html>

<html>
<head>
<meta name="viewport" content="width=device-width" />
<title>Index</title>
</head>
<body>
     <div>
          @if (User.Identity.IsAuthenticated)
          {
               @Html.ActionLink("logout...", "Logoff")
          }
          else
          {
               @Html.ActionLink("login", "Login")
               @Html.Label(" | ");
               @Html.ActionLink("register", "Register")
          }
     </div>
</body>
</html>
Шаг 9. Добавляем View с названием Login
  В файле Login.cshtml напишем код
@model WebApplication1.Models.UserLogin

@{
     ViewBag.Title = "Вход";
}

<h2>Вход</h2>


@using (Html.BeginForm())
{
     @Html.AntiForgeryToken()

     <div class="form-horizontal">
          @Html.ValidationSummary(true)

          <div class="form-group">
               @Html.LabelFor(model => model.Name, new { @class = "control-label col-md-2" })
               <div class="col-md-10">
                    @Html.EditorFor(model => model.Name)
                    @Html.ValidationMessageFor(model => model.Name)
               </div>
          </div>

          <div class="form-group">
               @Html.LabelFor(model => model.Password, new { @class = "control-label col-md-2" })
               <div class="col-md-10">
                    @Html.EditorFor(model => model.Password)
                    @Html.ValidationMessageFor(model => model.Password)
               </div>
          </div>

          <div class="form-group">
               <div class="col-md-offset-2 col-md-10">
                    <input type="submit" value="Войти" class="btn btn-default" />
               </div>
          </div>
     </div>
}
Шаг 10. Добавляем View с названием Register
Нажимаем правой клавишей мыши по методу Register в файле HomeController.cs и нажимаем на Add View ...
  В файле Register.cshtml напишем код
@model WebApplication1.Models.UserRegister

@{
     ViewBag.Title = "Регистрация";
}

<h2>Регистрация</h2>


@using (Html.BeginForm())
{
     @Html.AntiForgeryToken()

     <div class="form-horizontal">
          @Html.ValidationSummary(true)

          <div class="form-group">
               @Html.LabelFor(model => model.Name, new { @class = "control-label col-md-2" })
               <div class="col-md-10">
                    @Html.EditorFor(model => model.Name)
                    @Html.ValidationMessageFor(model => model.Name)
               </div>
          </div>

          <div class="form-group">
               @Html.LabelFor(model => model.Password, new { @class = "control-label col-md-2" })
               <div class="col-md-10">
                    @Html.EditorFor(model => model.Password)
                    @Html.ValidationMessageFor(model => model.Password)
               </div>
          </div>

          <div class="form-group">
               @Html.LabelFor(model => model.ConfirmPassword, new { @class = "control-label col-md-2" })
               <div class="col-md-10">
                    @Html.EditorFor(model => model.ConfirmPassword)
                    @Html.ValidationMessageFor(model => model.ConfirmPassword)
               </div>
          </div>

          <div class="form-group">
               @Html.LabelFor(model => model.Age, new { @class = "control-label col-md-2" })
               <div class="col-md-10">
                    @Html.EditorFor(model => model.Age)
                    @Html.ValidationMessageFor(model => model.Age)
               </div>
          </div>

          <div class="form-group">
               <div class="col-md-offset-2 col-md-10">
                    <input type="submit" value="Зарегистрировать" class="btn btn-default" />
               </div>
          </div>
     </div>
}
Шаг 11. Запускаем ASP.NET MVC приложение
Нажимаем вверху на зеленый треугольник
Все работает!
 
← Previous topic
Что такое аутентификация (login/register/logout) в ASP.NET MVC ?
 
Next topic →
Что такое авторизация (admin/user/...) в ASP.NET MVC ?
 
Your feedback ... 2 Comments
guest
19 April 2020 12:38
Добрый день! При запуске приложения в браузере отображается: HTTP Error 404.0 - Not Found Разыскиваемый вами ресурс был удален, было изменено его имя или он временно недоступен.

Наиболее вероятные причины:
•Указанный каталог или файл не существует на данном веб-сервере.
•URL-адрес содержит орфографическую ошибку.
•Специальный фильтр или модуль, такой как URLScan, ограничивает доступ к файлу. Что можно предпринять:
•Создайте содержимое на веб-сервере.
•Проверьте URL-адрес веб-браузера.
•Чтобы получить дополнительные сведения об этой ошибке, проверьте журнал трассировки для невыполненных запросов и определите, какой модуль вызывает SetStatus.

Detailed Error Information: Module IIS Web Core Notification MapRequestHandler Handler StaticFile Error Code 0x80070002
admin (19 April 2020 13:07) Ошибка такая потому что:

1) Название контролера: CarController
метод контролера: Audi

не совпадают с путем в google chrome пример: http://localhost:8080/Car/VW   ← неправильно

Путь в google chrome должен быть такой: http://localhost:8080/Car/Audi   ← правильно

2) В visual studio в проекте view должна находиться тут:
Views/Car/Audi.cshtml
answer
guest
20 April 2020 11:21
Добрый день!
Подскажите, пожалуйста, возможно ли перенести аутентификацию на страницу aspx?
Если да, то как это сделать?

P.S. Большое спасибо за подробную и понятную инструкцию! В первый раз сталкиваюсь с аутентификацией и очень рада, что нашла этот форум.
admin (20 April 2020 12:17) Да, можно перенести аутентификацию на страницу aspx

Чтобы сделать аутентификацию на aspx странице нужно:

answer
admin (20 April 2020 13:38) Шаг 1.
В файл Web.config добавить пользователей
То есть для каждого ползователя добавить username и password

  Файл web.config
<authentication mode="Forms">

      <forms loginUrl="login.aspx">

            <credentials passwordFormat="SHA1">

                  <user name="user1" password="27CE4CA7FBF00685AF2F617E3F5BBCAFF7B7403C" />

                  <user name="user2" password="D108F80936F78DFDD333141EBC985B0233A30C7A" />

                  <user name="user3" password="7BDB09781A3F23885CD43177C0508B375CB1B7E9"/>

            </credentials>

      </forms>

</authentication>
answer
admin (20 April 2020 13:40) Шаг 2.

В aspx файле написать код
  Файл aspx
<%@ Page Language="C#" %>
<%@ Import Namespace="System.Web.Security" %>

<!DOCTYPE html PUBLIC "-//W3C//DTD XHTML 1.0 Transitional//EN"
      "http://www.w3.org/TR/xhtml1/DTD/xhtml1-transitional.dtd">
<script runat="server">

public void Login_OnClick(object sender, EventArgs args)
{
      // проверяем пользователь на компьютере вввел правильный username и пароль?
      // введенный username и пароль проверяется с файлом из web.config
      if (FormsAuthentication.Authenticate(UsernameTextbox.Text, PasswordTextbox.Text))
      {
            // пользователь ввел правильный username и пароль

            // сохраняем username в cookie
            // то есть сохраняем username на компьютер у пользователя
            FormsAuthentication.SetAuthCookie(UsernameTextbox.Text, true);

            // написать код чтобы направить на главную страницу сайта
            // redirect to home page !!!!!!!
      }
      else
      {
             Msg.Text = "Login failed. Please check your user name and password and try again.";
      }
}


</script>

<html xmlns="http://www.w3.org/1999/xhtml" >

<head>
<title>Login</title>
</head>

<body>

      <form id="form1" runat="server">
            <h3>Login</h3>

            <asp:Label id="Msg" ForeColor="maroon" runat="server" /><br />

            Username: <asp:Textbox id="UsernameTextbox" runat="server" /><br />
            Password: <asp:Textbox id="PasswordTextbox" runat="server" TextMode="Password" /><br />

            <asp:Button id="LoginButton" Text="Login" OnClick="Login_OnClick" runat="server" />

      </form>

</body>
</html>
answer
admin (20 April 2020 14:03) Шаг 3.

Чтобы пользователю сделать logout нужно взывать C# метод

  C#  
FormsAuthentication.SignOut();
answer
admin (20 April 2020 14:03) Шаг 4.

Чтобы узнать пользователь залогинен? нужно взывать C# метод:

  C#  
FormsAuthentication.GetAuthCookie(username, false)
answer
admin (20 April 2020 14:09) Готово! Вроди бы больше ничего не надо answer
guest (20 April 2020 15:30) Тогда использование таблицы в базе невозможно? answer
admin (21 April 2020 11:24) Чтобы сохранять в базу пользователя в aspx странице

1) не использовать
FormsAuthentication.Authenticate(UsernameTextbox.Text, PasswordTextbox.Text)

2) нужно написать свой метод C#:
bool IsValidDatabaseUser(string userName, string password);

В aspx файле написать код
  Файл aspx
<%@ Page Language="C#" %>
<%@ Import Namespace="System.Web.Security" %>

<!DOCTYPE html PUBLIC "-//W3C//DTD XHTML 1.0 Transitional//EN"
      "http://www.w3.org/TR/xhtml1/DTD/xhtml1-transitional.dtd">
<script runat="server">

public void Login_OnClick(object sender, EventArgs args)
{
      // проверяем пользователь на компьютере вввел правильный username и пароль?
      if (IsValidDatabaseUser(UsernameTextbox.Text, PasswordTextbox.Text))
      {
            // пользователь ввел правильный username и пароль

            // то есть сохраняем username в cookie (на компьютер у пользователя)
            FormsAuthentication.SetAuthCookie(UsernameTextbox.Text, true);

            // написать код чтобы направить на главную страницу сайта
            // redirect to home page !!!!!!!
      }
      else
      {
             Msg.Text = "Login failed. Please check your user name and password and try again.";
      }
}


</script>

<html xmlns="http://www.w3.org/1999/xhtml" >

<head>
<title>Login</title>
</head>

<body>

      <form id="form1" runat="server">
            <h3>Login</h3>

            <asp:Label id="Msg" ForeColor="maroon" runat="server" /><br />

            Username: <asp:Textbox id="UsernameTextbox" runat="server" /><br />
            Password: <asp:Textbox id="PasswordTextbox" runat="server" TextMode="Password" /><br />

            <asp:Button id="LoginButton" Text="Login" OnClick="Login_OnClick" runat="server" />

      </form>

</body>
</html>


Чтобы пользователю сделать logout нужно взывать C# метод
  C#  
FormsAuthentication.SignOut();


Чтобы узнать пользователь залогинен? нужно взывать C# метод:
  C#  
FormsAuthentication.GetAuthCookie(username, false)
answer
   
Your Name
Your comment (www links can only be added by a logged-in user)

Экскурсии по Москве Экскурсии по Москве: пешеходные, автобусные и речные прогулки на любой вкус
  Объявления  
  Объявления  
 
Что такое MVC в ASP.NET ?
Создаем новое приложение ASP.NET MVC
Контроллер (Controller)
Передаем данные из контроллера в представление в ASP.NET MVC. Используем ViewBag, ViewData, TempData, Model (строго типизированное представление)
Представление (View)
Что такое View (представление) и операторы Razor в ASP.NET MVC
Создаем переменную и выводим на экран во View в ASP.NET MVC
@using внутри View в ASP.NET MVC
@foreach(var item in arr) {...} внутри View в ASP.NET MVC
@DateTime.Now внутри View в ASP.NET MVC
Как узнать имя контроллера внутри View в ASP.NET MVC
Отображаем [DateTime | только Date | только Time] в нужном формате в ASP.NET MVC
Разновидности представлений (View)
Строго типизированное представление (Strongly-typed-view) в ASP.NET MVC
...
Мастер представление (Master View) с использованием @RenderBody() в ASP.NET MVC
Мастер представление (Master View) с использованием @RenderBody() и дополнительных секций @RenderSection в ASP.NET MVC
...
Частичное представление (Partial View) в ASP.NET MVC. Встраиваем частичное представление @Html.Partial("My1") и @{ Html.RenderPartial("My1");}
При нажатии submit внутри partial view происходит ajax вызов метода controller. Метод controller должен возвращать PartialView(model) | ASP.NET MVC
...
Строго типизированное частичное представление (Strongly-typed partial view) в ASP.NET MVC
Создаем папку ViewModels. Это хороший стиль программирования для передачи данных из Controller во View
Создаем папку ViewModels. Создаем свой класс в папке ViewModels. Это хороший стиль программирования для передачи данных из Controller во View. Web приложение ASP.NET MVC
Атрибуты. Используем атрибуты во ViewModels(чтобы показать кнопки, combo в представлении). Используем атрибуты в Controller (чтобы улучшить методы)
Аттрибут [Display(Name = "...")] описывается в C# классе и используется в @Html.LabelFor, @Html.DisplayNameFor в ASP.NET MVC
Аттрибут [Required(ErrorMessage = "Пожалуйста, введите название")] описывается для свойства в C# классе и требует чтобы свойство было заполнено, если не заполнено на экране ошибка ErrorMessage в ASP.NET MVC
Аттрибут [Remote("IsValidAuthor", "Home", ErrorMessage = "Enter correct author of book")] описывается для свойства в C# классе и проверяет это свойство на правильность на сервере через метод IsValidAuthor в conroller Home, если метод возвращает false, то на экране будет ошибка ErrorMessage в ASP.NET MVC
Аттрибут [HiddenInput(DisplayValue = false)] описывается в C# классе и используется в @Html.HiddenFor в ASP.NET MVC
Маршрутизация
Ссылки и перенаправления в представлении
@Html.ActionLink внутри View в ASP.NET MVC
@Html.RouteLink внутри View в ASP.NET MVC
@Url.Action внутри View в ASP.NET MVC
@Url.RouteUrl внутри View в ASP.NET MVC
@Url.Content внутри View в ASP.NET MVC
Bootstrap в MVC
Добавляем и подключаем Bootstrap (css, js файлы) в ASP.NET MVC проект
JQuery в МVС
Подключаем JQuery в ASP.NET MVC проект
С помощью JQuery получаем содержимое View (представления) в ASP.NET MVC. Пример: $.get("/Home/Index", function (data) {...}) ...
Класс AjaxExtensions в МVС (асинхронное получение данных)
Подключаем jQuery & AJAX в ASP.NET MVC проект
С помощью Ajax.ActionLink получаем содержимое View (представления) и вставляем в div в ASP.NET MVC
Объект Ajax (это класс AjaxExtensions) в ASP.NET МVС
База данных (Entity Framework) в ASP.NET MVC
Entity Framework в приложении ASP.NET MVC. Используем Code First (пишем c# код, а таблицы в базе данных создаются сами)
Аутентификация (login/register/logout)
Что такое аутентификация (login/register/logout) в ASP.NET MVC ?
Пример: Аутентификация (login/register/logout) в ASP.NET MVC используя аутентификацию форм FormsAuthentication.SetAuthCookie(model.Name, true);
Авторизация (admin/user/...)
Что такое авторизация (admin/user/...) в ASP.NET MVC ?
Пример: Авторизация (admin/user/...) в ASP.NET MVC используя провайдер ролей RoleProvider
Пишем приложение "Планирование дел, задач" в ASP.NET MVC
Создаем пустое приложение "Планирование дел, задач" | ASP.NET MVC | Visual Studio 2017
Добавляем библиотеки Bootstrap & jQuery в приложение "Планирование дел, задач" | ASP.NET MVC | Visual Studio 2017
Создаем мастер-представление (главное меню & логин кнопки используя Bootstrap) в приложении "Планирование дел, задач" | ASP.NET MVC | Visual Studio 2017
Добавляем контроллер "Home" и представление "Index" (главная страница в приложении "Планирование дел, задач" | ASP.NET MVC | Visual Studio 2017
Добавляем библиотеку Entity Framework и создаем соединиение с Базой данных в приложении "Планирование дел, задач" | ASP.NET MVC | Visual Studio 2017
Аутентификация (login/register/logout) в приложении "Планирование дел, задач" | ASP.NET MVC | Visual Studio 2017
Добавляем класс "Task" для сохранения дел, задач в базу данных в приложении "Планирование дел, задач" | ASP.NET MVC | Visual Studio 2017
Добавление nUnit в приложении "Планирование дел, задач" | ASP.NET MVC | Visual Studio 2017
Дополнительные темы, вопросы
Чем ASP.NET MVC лучше ASP.NET Web Forms ?
Выбор между ASP.NET Core и ASP.NET ?
Как выбрать интернет браузер чтобы в нем запускался .NET проект
Как узнать локальный адрес и порт вашего ASP.NET MVC приложения ?
Scripts\index.d.ts(8,1): error TS1008: Build:Unexpected token; 'module, class, interface, enum, import or statement' expected. Scripts\index.d.ts(8,13): error TS1005: Build:';' expected. в Visual Studio 2017 в приложении ASP.NET MVC
Error "unable to connect to web server "iis express" | ASP.NET MVC | Visual Studio 2017
Error "This site can't be reached" when run ASP.NET application | Solution: Recreate the Self-Signed HTTPS Certificate for localhost in IIS Express
WWW сайты для изучения ASP.NET MVC
Cайты для изучения ASP.NET MVC

  Ваши вопросы присылайте по почте: info@dir.by  
Яндекс.Метрика