dir.by  
  Поиск  
Компьютер, программы
Юнит тестирование (MSTest, NUnit, xUnit, Moq) и Автоматическое тестирование (компьютер сам водит мышкой)
Автоматическое тестирование
 Пишем автоматический тест на C# для стандартного калькулятора из Windows 
посмотрели 4388 раз
обновлено: 27 января 2023
Скачать пример
AutoNUnitTest1.zip ...
размер: 16 kb
Шаг 1. Открываем Visual Studio
Если у вас не установлена Visual Studio нужно установить Visual Studio...
Открываем Visual Studio 2022
или
Открываем Visual Studio 2019
Шаг 2. Создаем новый проект с типом NUnit тест
Создался вот такой проект:
Шаг 3. Добавляем NuGet package с Gravity.Drivers.Appium
Шаг 4. Добавим код
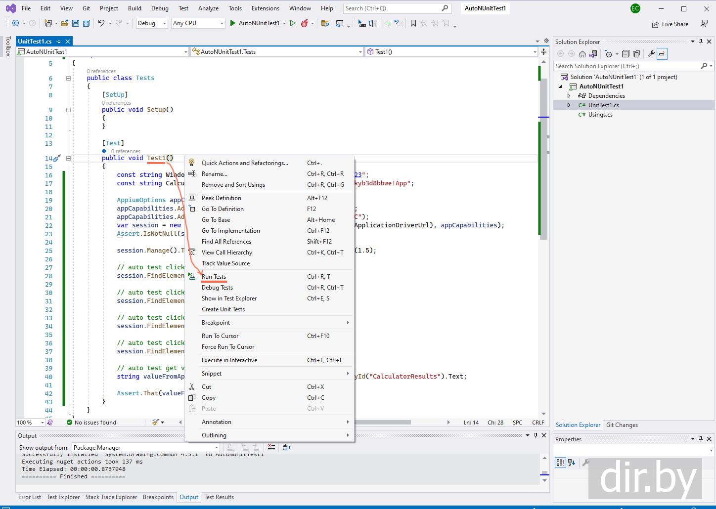
  C#     Файл UnitTest1.cs
using OpenQA.Selenium.Appium;
using OpenQA.Selenium.Appium.Windows;

namespace AutoNUnitTest1
{
     public class Tests
     {
          [SetUp]
          public void Setup()
          {
          }

          [Test]
          public void Test1()
          {
               const string WindowsApplicationDriverUrl = "http://127.0.0.1:4723";
               const string CalculatorAppId = "Microsoft.WindowsCalculator_8wekyb3d8bbwe!App";

               AppiumOptions appCapabilities = new AppiumOptions();
               appCapabilities.AddAdditionalCapability("app", CalculatorAppId);
               appCapabilities.AddAdditionalCapability("deviceName", "WindowsPC");
               var session = new WindowsDriver<WindowsElement>(new Uri(WindowsApplicationDriverUrl), appCapabilities);
               Assert.IsNotNull(session);

               session.Manage().Timeouts().ImplicitWait = TimeSpan.FromSeconds(1.5);

               // auto test click "6"
               session.FindElementByName("Six").Click();

               // auto test click "+"
               session.FindElementByName("Plus").Click();

               // auto test click "3"
               session.FindElementByName("Three").Click();

               // auto test click "="
               session.FindElementByAccessibilityId("equalButton").Click();

               // auto test get value
               string valueFromApplication = session.FindElementByAccessibilityId("CalculatorResults").Text;

               Assert.That(valueFromApplication, Is.EqualTo("Display is 9"));
          }
     }
}
Вот так получится:
Шаг 5. Запускаем тест и смотрим результат
На заметку! Перед запуском теста надо убедится что приложение WinAppDriver запущено ...
 
Запускаем тест: для этого нажимаем правой клавишей мыши на методе Test1
 
Тест выполняется:
сам запустит калькулятор
сам введет число 6
сам нажмет на +
сам введет число 3
сам нажмет на =
 
В Visual Studio во вкладке Test Explorer можем посмотреть что тест выполнился без ошибок:
 
← Предыдущая тема
Запускаем Microsoft приложение WinAppDriver
 
Следующая тема →
Пишем автоматический тест для WPF C# приложения (используем Nuget.Appium и свойство AutomationProperties.AutomationId)
 
Ваши Отзывы ... комментарии ...
   
Вашe имя
Ваш комментарий (www ссылки может добавлять только залогиненный пользователь)

Экскурсии по Москве Экскурсии по Москве: пешеходные, автобусные и речные прогулки на любой вкус
  Объявления  
  Объявления  
 
Что такое юнит тестирование?
MSTest (UnitTest) тестирование
Что такое MSTest (UnitTest) ? (фреймворк юнит-тестирования от компании Microsoft)
Сайты для изучения MSTest (UnitTest) тестирования
NUnit тестирование
Что такое NUnit ? (фреймворк юнит-тестирования)
Пишем консольное C# приложение с NUnit тестированием
xUnit тестирование
Что такое xUnit ? (фреймворк юнит-тестирования)
Сайты для изучения xUnit тестирования
Moq (mock) тестирование
Что такое Mock (moq) тестирование?
Пишем C# приложение с Mock (moq) тестированием
Сайты для изучения Moq тестирования
Что такое автоматическое тестирование программы (automated testing)?
Автоматическое тестирование
Пишем автоматический тест на C# используя Selenium для Web сайта
Скачиваем и устанавливаем Microsoft приложение WinAppDriver
Запускаем Microsoft приложение WinAppDriver
Пишем автоматический тест на C# для стандартного калькулятора из Windows
Пишем автоматический тест для WPF C# приложения (используем Nuget.Appium и свойство AutomationProperties.AutomationId)

  Ваши вопросы присылайте по почте: info@dir.by  
Яндекс.Метрика