Закрыть
×
=0) { let js = text.slice(pos1, pos2); + '<\/' + "script" + '>'; arrText.push(js); // next pos1 = pos2; continue; } } } break; } return arrText; } function OpenDialog(parentDiv, urlContent) { parentDiv = document.getElementById('modal-background'); // new !!!!!!! parentDiv.appendChild(document.getElementById('modal-template')); document.getElementById('modal-background').style.display = "flex"; // !!!!! block document.getElementById('modal-template').style.display = "flex"; // !!!!! document.getElementById('modal-body').innerHTML = ""; post_url(urlContent, "", function(text_from_server) { var element = document.getElementById('modal-body'); element.innerHTML = text_from_server; // add scripts var arrJSText = get_scripts(text_from_server); for (var i=0; i
dir.by
Праздники ...
Праздники ...
Международный день защиты детей (1 июня)
Концерты, выставки ...
Концерты, выставки ...
Концерт шоу "Аллюр"|||г. Минск 11 марта, 29 апреля, 28 мая, 23 июня 2026
Афишу
Спорт занятия ...
Спорт занятия ...
Плавание в бассейне, сауна
Спорт занятие
Компьютер, программы...
Компьютер, программы...
Объявления ...
Объявления ...
Сбор Малины
Объявление
Новости ...
Новости ...
Форум ...
Форум ...
обсуждение...
Поиск
Концерты
Спорт
Форум
Компьютер
Компьютер, программы
→
PostgreSQL сервер (база данных) и pgAdmin (программа для работы с PostgreSQL сервер). Работает на разных платформах: Unix, Windows
Добавляем данные в таблицу "city" (используем pgAdmin, сервер PostgreSQL)
посмотрели
6099
раз
обновлено: 18 September 2021
Шаг 1.
Открываем pgAdmin
Если у вас не установлена
pgAdmin
тогда
Скачиваем и устанавливаем pgAdmin (программа для работы с PostgreSQL) ...
Если иконки
pgAdmin
нет на рабочем столе в
Windows
тогда создадим:
Открывается pgAdmin
Вводим
пароль
который создали при установке
PostgreSQL сервера (база данных) ...
Откроется
pgAdmin
и мы увидим сервер:
Шаг 2.
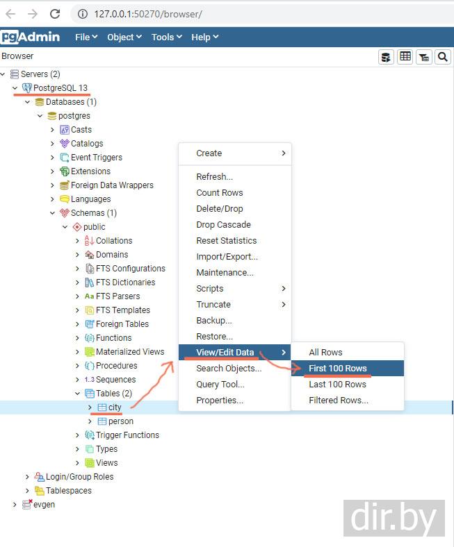
Для того что вводить данные откроем "Edit Data"
Шаг 3.
Вводим данные и нажмем на крестик чтобы сохранить
Шаг 5.
Проверим что получилось
← Previous topic
Создаем таблицу "person" и связываем с таблицей "city" (используем pgAdmin, сервер PostgreSQL)
Next topic →
Добавляем данные в таблицу "person" (используем pgAdmin, сервер PostgreSQL)
Your feedback ... Comments ...
Your Name
Your comment
(www links can only be added by a logged-in user)
+ Picture
Экскурсии по Москве: пешеходные, автобусные и речные прогулки на любой вкус
Объявления
Объявления
PostgreSQL сервер
•
Что такое база данных PostgreSQL сервер?
•
Скачиваем и устанавливаем PostgreSQL сервер (база данных) на Windows
Программа pgAdmin для работы с PostgreSQL сервер (работаем в Windows)
•
Скачиваем и устанавливаем pgAdmin (программа для работы с PostgreSQL) | Windows
•
Открываем pgAdmin и конектимся к удаленному серверу PostgreSQL
•
Открываем pgAdmin и пишем SQL запрос для выборки данных из сервера PostgreSQL
Создаем таблицы
•
Создаем таблицу "city" (используем pgAdmin, сервер PostgreSQL)
•
Создаем таблицу "person" и связываем с таблицей "city" (используем pgAdmin, сервер PostgreSQL)
Добавляем данные в таблицы
•
Добавляем данные в таблицу "city" (используем pgAdmin, сервер PostgreSQL)
•
Добавляем данные в таблицу "person" (используем pgAdmin, сервер PostgreSQL)
C# приложение для для получения данных
•
Создаем C# консольное приложение для соединение с сервером PostgreSQL и пишем SQL запрос для получения данных
•
Создаем C# консольное приложение для соединение с сервером PostgreSQL и пишем SQL запрос для получения данных. Данные получаем в виде json
PostgreSQL запросы
•
Добавляем auto increment когда колонка уже создана(PostgreSQL запросы)
•
Меняем тип колонки с boolean в bit(1) | PostgreSQL запросы
•
Меняем тип колонки с bit(1) в boolean | PostgreSQL запросы
Ваши вопросы присылайте по почте:
info@dir.by