dir.by  
  Поиск  
Компьютер, программы
ASP.NET MVC (web сайт на архитектуре Model-View-Controller)
 Строго типизированное представление (Strongly-typed-view) в ASP.NET MVC 
посмотрели 8320 раз
обновлено: 2 ноября 2018
Строго типизированное представление это представление с параметром. Параметр в строго типизированное представление передает контролер.
Строго типизированное представление это представление с указанием типа модели в начале файла.
Шаг 1. Создаем новое ASP.NET MVC приложение
Шаг 2. Создадим новый класс Book в папке Models
Нажимаем правой клавишей мыши в Solution ExplorerModelsAddNew Item
В окне выбираем: Visual C#CodeClass
Пишем имя файла Book.cs и нажимаем Add
  Напишем код в файле Models/Book.cs
using System;
using System.Collections.Generic;
using System.Linq;
using System.Web;

namespace WebApplication1.Models
{
     public class Book
     {
          public int Price;
          public string Name;
     }
}
Шаг 3. В контролер добавим метод Show
  C#     Добавим метод Show в файле Controllers\HomeController.cs
using System;
using System.Collections.Generic;
using System.Linq;
using System.Web;
using System.Web.Mvc;

using WebApplication1.Models;

namespace WebApplication1.Controllers
{
     public class HomeController : Controller
     {
          // GET: Home
          public ActionResult Index()
          {
               return View();
          }

          // GET: Show
          public ActionResult Show()
          {
               // создаем List
               List<Book> books = new List<Book>();

               // заполняем Библиотеку книг
               books.Add(new Book() { Name = "Властелин Колец", Price = 200 });
               books.Add(new Book() { Name = "Три мушкетера", Price = 300 });
               books.Add(new Book() { Name = "Гарри Поттер", Price = 400 });

               // передаем books во View
               // вызов View с параметром это строго типизированное представление
               return View(books);
          }
     }
}
Шаг 4. Добавляем строго типизированное представление (Strongly-typed-view) My1.cshtml
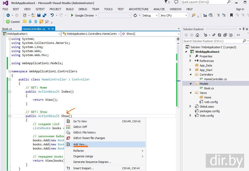
Нажимаем правой клавишей мыши по методу Show в файле HomeController.cs и нажимаем на Add View ...
Указываем тип модели:
Visual Studio 2013
Visual Studio 2013
Visual Studio 2017
Visual Studio 2017
В папке Views/Home создался новый файл Show.cshtml
  Напишем код в файле Views/Home/Show.cshtml
@model IEnumerable<WebApplication1.Models.Book>

@{
     Layout = null;
}

@foreach (var item in Model)
{
     @item.Name
     <br />
}
Шаг 5. Открываем в браузере строго типизированное представление
Откроем в браузере ссылку
http://localhost:5230/Home/Show
открываем такую ссылку чтобы вызвался у контролера Home метод Show()
Метод Show() откроет строго типизированное представление.

Внимание!
В ссылке http://localhost:5230 замените число 5230 на ваш порт. Узнать порт вашего ASP.NET MVC приложения...

  C#  
// GET: Show
public class HomeController : Controller
{
     public ActionResult Show()
     {
          // создаем List
          List<Book> books = new List<Book>();

          // заполняем Библиотеку книг
          books.Add(new Book() { Name = "Властелин Колец", Price = 200 });
          books.Add(new Book() { Name = "Три мушкетера", Price = 300 });
          books.Add(new Book() { Name = "Гарри Поттер", Price = 400 });

          // передаем books во View
          // вызов View с параметром это строго типизированное представление
          return View(books);
     }
}


В браузере увидим наше строго типизирование представление
 
← Предыдущая тема
Отображаем [DateTime | только Date | только Time] в нужном формате в ASP.NET MVC
 
Следующая тема →
Мастер представление (Master View) с использованием @RenderBody() в ASP.NET MVC
 
Ваши Отзывы ... комментарии ...
   
Вашe имя
Ваш комментарий (www ссылки может добавлять только залогиненный пользователь)

Экскурсии по Москве Экскурсии по Москве: пешеходные, автобусные и речные прогулки на любой вкус
Анонс! Ярмарка вакансий для молодежи, работа (учащихся, которые хотели бы подработать в свободное время, а также выпускники)|||Минск, Витебск, Гомель, Гродно, Могилев, Борисов, Полоцк, Брест, Барановичи, Пинск с 13 по 17 апреля 2026
  Объявления  
  Объявления  
 
Что такое MVC в ASP.NET ?
Создаем новое приложение ASP.NET MVC
Контроллер (Controller)
Передаем данные из контроллера в представление в ASP.NET MVC. Используем ViewBag, ViewData, TempData, Model (строго типизированное представление)
Представление (View)
Что такое View (представление) и операторы Razor в ASP.NET MVC
Создаем переменную и выводим на экран во View в ASP.NET MVC
@using внутри View в ASP.NET MVC
@foreach(var item in arr) {...} внутри View в ASP.NET MVC
@DateTime.Now внутри View в ASP.NET MVC
Как узнать имя контроллера внутри View в ASP.NET MVC
Отображаем [DateTime | только Date | только Time] в нужном формате в ASP.NET MVC
Разновидности представлений (View)
Строго типизированное представление (Strongly-typed-view) в ASP.NET MVC
...
Мастер представление (Master View) с использованием @RenderBody() в ASP.NET MVC
Мастер представление (Master View) с использованием @RenderBody() и дополнительных секций @RenderSection в ASP.NET MVC
...
Частичное представление (Partial View) в ASP.NET MVC. Встраиваем частичное представление @Html.Partial("My1") и @{ Html.RenderPartial("My1");}
При нажатии submit внутри partial view происходит ajax вызов метода controller. Метод controller должен возвращать PartialView(model) | ASP.NET MVC
...
Строго типизированное частичное представление (Strongly-typed partial view) в ASP.NET MVC
Создаем папку ViewModels. Это хороший стиль программирования для передачи данных из Controller во View
Создаем папку ViewModels. Создаем свой класс в папке ViewModels. Это хороший стиль программирования для передачи данных из Controller во View. Web приложение ASP.NET MVC
Атрибуты. Используем атрибуты во ViewModels(чтобы показать кнопки, combo в представлении). Используем атрибуты в Controller (чтобы улучшить методы)
Аттрибут [Display(Name = "...")] описывается в C# классе и используется в @Html.LabelFor, @Html.DisplayNameFor в ASP.NET MVC
Аттрибут [Required(ErrorMessage = "Пожалуйста, введите название")] описывается для свойства в C# классе и требует чтобы свойство было заполнено, если не заполнено на экране ошибка ErrorMessage в ASP.NET MVC
Аттрибут [Remote("IsValidAuthor", "Home", ErrorMessage = "Enter correct author of book")] описывается для свойства в C# классе и проверяет это свойство на правильность на сервере через метод IsValidAuthor в conroller Home, если метод возвращает false, то на экране будет ошибка ErrorMessage в ASP.NET MVC
Аттрибут [HiddenInput(DisplayValue = false)] описывается в C# классе и используется в @Html.HiddenFor в ASP.NET MVC
Маршрутизация
Ссылки и перенаправления в представлении
@Html.ActionLink внутри View в ASP.NET MVC
@Html.RouteLink внутри View в ASP.NET MVC
@Url.Action внутри View в ASP.NET MVC
@Url.RouteUrl внутри View в ASP.NET MVC
@Url.Content внутри View в ASP.NET MVC
Bootstrap в MVC
Добавляем и подключаем Bootstrap (css, js файлы) в ASP.NET MVC проект
JQuery в МVС
Подключаем JQuery в ASP.NET MVC проект
С помощью JQuery получаем содержимое View (представления) в ASP.NET MVC. Пример: $.get("/Home/Index", function (data) {...}) ...
Класс AjaxExtensions в МVС (асинхронное получение данных)
Подключаем jQuery & AJAX в ASP.NET MVC проект
С помощью Ajax.ActionLink получаем содержимое View (представления) и вставляем в div в ASP.NET MVC
Объект Ajax (это класс AjaxExtensions) в ASP.NET МVС
База данных (Entity Framework) в ASP.NET MVC
Entity Framework в приложении ASP.NET MVC. Используем Code First (пишем c# код, а таблицы в базе данных создаются сами)
Аутентификация (login/register/logout)
Что такое аутентификация (login/register/logout) в ASP.NET MVC ?
Пример: Аутентификация (login/register/logout) в ASP.NET MVC используя аутентификацию форм FormsAuthentication.SetAuthCookie(model.Name, true);
Авторизация (admin/user/...)
Что такое авторизация (admin/user/...) в ASP.NET MVC ?
Пример: Авторизация (admin/user/...) в ASP.NET MVC используя провайдер ролей RoleProvider
Пишем приложение "Планирование дел, задач" в ASP.NET MVC
Создаем пустое приложение "Планирование дел, задач" | ASP.NET MVC | Visual Studio 2017
Добавляем библиотеки Bootstrap & jQuery в приложение "Планирование дел, задач" | ASP.NET MVC | Visual Studio 2017
Создаем мастер-представление (главное меню & логин кнопки используя Bootstrap) в приложении "Планирование дел, задач" | ASP.NET MVC | Visual Studio 2017
Добавляем контроллер "Home" и представление "Index" (главная страница в приложении "Планирование дел, задач" | ASP.NET MVC | Visual Studio 2017
Добавляем библиотеку Entity Framework и создаем соединиение с Базой данных в приложении "Планирование дел, задач" | ASP.NET MVC | Visual Studio 2017
Аутентификация (login/register/logout) в приложении "Планирование дел, задач" | ASP.NET MVC | Visual Studio 2017
Добавляем класс "Task" для сохранения дел, задач в базу данных в приложении "Планирование дел, задач" | ASP.NET MVC | Visual Studio 2017
Добавление nUnit в приложении "Планирование дел, задач" | ASP.NET MVC | Visual Studio 2017
Дополнительные темы, вопросы
Чем ASP.NET MVC лучше ASP.NET Web Forms ?
Выбор между ASP.NET Core и ASP.NET ?
Как выбрать интернет браузер чтобы в нем запускался .NET проект
Как узнать локальный адрес и порт вашего ASP.NET MVC приложения ?
Scripts\index.d.ts(8,1): error TS1008: Build:Unexpected token; 'module, class, interface, enum, import or statement' expected. Scripts\index.d.ts(8,13): error TS1005: Build:';' expected. в Visual Studio 2017 в приложении ASP.NET MVC
Error "unable to connect to web server "iis express" | ASP.NET MVC | Visual Studio 2017
Error "This site can't be reached" when run ASP.NET application | Solution: Recreate the Self-Signed HTTPS Certificate for localhost in IIS Express
WWW сайты для изучения ASP.NET MVC
Cайты для изучения ASP.NET MVC

  Ваши вопросы присылайте по почте: info@dir.by  
Яндекс.Метрика